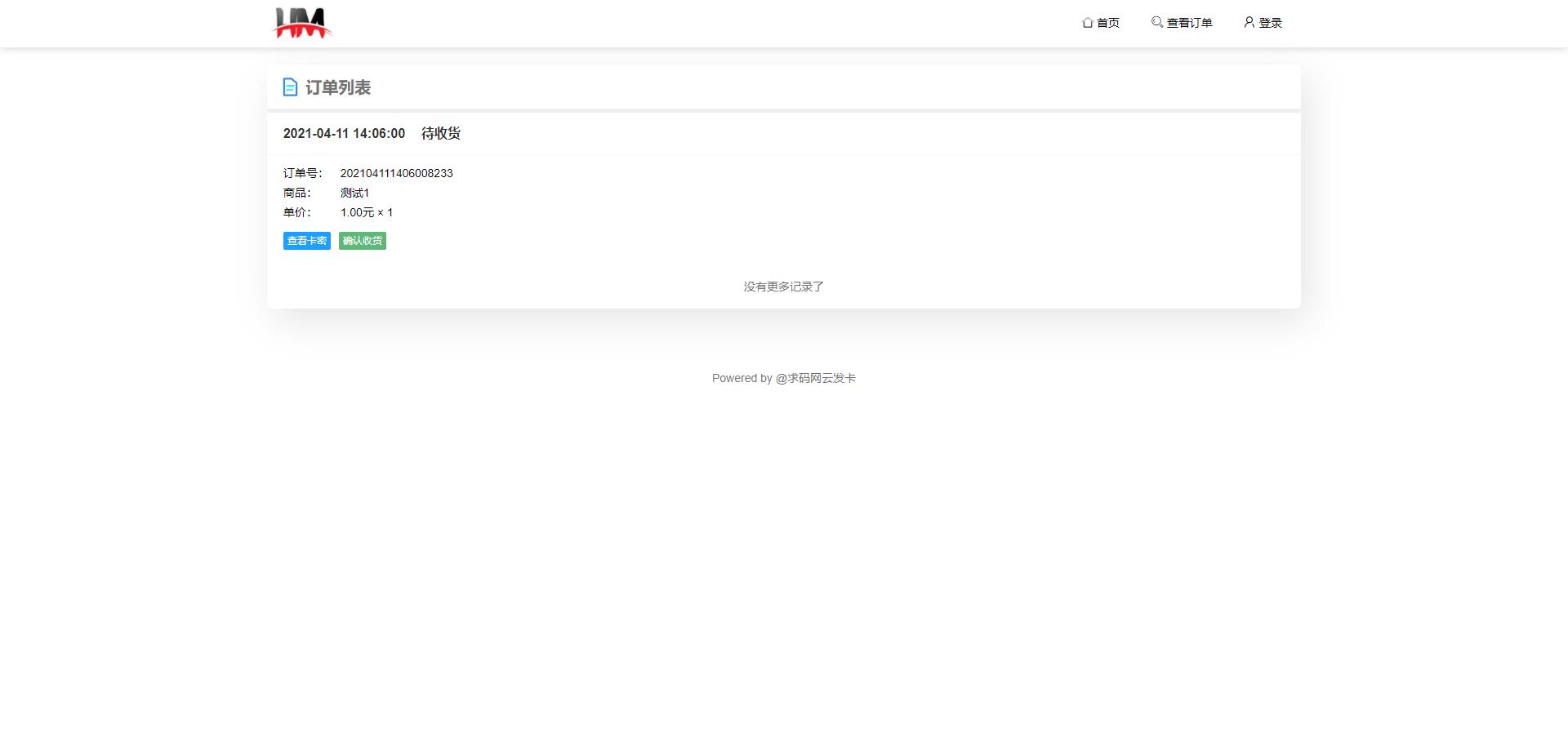
Thinkphp开发发卡系统/个人发卡系统/对接免签支付/对接社区
Thinkphp开的系统,主要就是个人发卡的支持注册登录,可以保持购买记录
支付对接的有V免签、易支付、码支付、支付宝官方支付
后台商品也可以对接代刷的社区好像,没了结果也不清楚

声明:本站所有文章,如无特殊说明或标注,均为本站原创发布。任何个人或组织,在未征得本站同意时,禁止复制、盗用、采集、发布本站内容到任何网站、书籍等各类媒体平台。如若本站内容侵犯了原著者的合法权益,可联系我们进行处理。
Thinkphp开发发卡系统/个人发卡系统/对接免签支付/对接社区
Thinkphp开的系统,主要就是个人发卡的支持注册登录,可以保持购买记录
支付对接的有V免签、易支付、码支付、支付宝官方支付
后台商品也可以对接代刷的社区好像,没了结果也不清楚

评论(0)